BurpSuite工具详解及暴库示例
来源:http://www.tudoupe.com时间:2022-04-29
安装和配置 One. Prp 套件工具
1.Burp Suite
Burp Suite是一个综合平台,用于网络应用安全测试和网络应用攻击,为各种安全雇员提供保障。
从初始地图到应用程序的攻击剖面图,无缝整合以支持整个测试过程。
诊断,以便发现和利用安全缺陷。
Burp套件为这些工具创建了若干接口,以加快攻击应用程序的进程。
请求还可以管理 HTTP 信息、持久性、认证、代理、日志和提醒。
当现代手工技术与先进的自动化相结合时,你的工作会变得更快、更有效、更引人入胜。
由于Burp套房是在爪哇建造的,因此需要安装JDK环境才能使用。
安装JDK。
官方下载链接:https://portswigger.
2.安装
安装程序很简单 白痴按了"下一个"按钮

安装成功之后运行如下所示,点击“Next” -> “Start Burp”显示主界面。

3.功能
Burp套装模块实际上包含整个安全测试程序,从获取目标软件的基本信息到报告缺陷。
扫描及其应用,加上多个模块高度整合,提高了安全测试过程的效率。
- (目标):显示目标目录结构。
- 伯普套房设置代理, 收集数据包。 用于拦截 HTTP/ S 流量的代理服务 。
您可以作为浏览器和目的地应用程序之间的中间人,拦截、检查和改变两种方式。
上的原始数据流。 - Burp套房的蜘蛛特征收集网络应用程序的链接和材料。
- 扫描器:一个在网络应用程序中自动发现安全缺陷的复杂程序。
在扫描在线应用程序以发现弱点和发现典型的网络安全缺陷时,有误报的危险。 - 内向(入侵):一个高度可配置的网络应用程序自动化工具。
狙击和暴力的猜想,例如列举身份、收集应用数据、通过使用模糊技术寻找例行程序等
漏洞。 - 中继器:重放数据包(导致另外发送 HTTP 请求的手工程序),拆分
分析服务器的返回和响应并确定修改参数的影响 - RDR: 检查 Web 应用程序提供的会话数的随机性并分析这些数字
预测应用会话标记和重要数据项目的随机性,并进行各种测试。 - 解码器(解码器):以 URL、 html、 base64 等形式提供的完整数据 。
- 比较(比较):执行任何两项请求、答复或其他形式所需的数据比率。
相反,这两种数据的视觉“区别”往往是通过一系列相关的请求和答复产生的。 - 扩展( 扩展) : 装入 Burp 套件扩展名, 并使用您自己的或第三方代码来扩展 Burp 。
Suite的功能。 - 组织(套件):某些包包套件选项,如纸浆、字体、编码等等。
- 警告(警告):它们被用来记录错误的报告和解决问题。
4.配置代理
(1) 此函数加上Foxyproxy附加功能。
在“设置”->“添加附件”中搜索“foxyproxy”。
如下图所示,加上附录。

点击添加安装。
添加成功后, 您可以选择打开还是关闭 FoxyProxy 功能, 如以下图像所示 。

(2) 配置 Fire Fox 浏览器 Firefox 本地代理。 使用 909090 端口在网络中配置 HTTP 代理 。

(3) 然后对Burp套装代理器进行配置,以添加和使用一个港口号为9090的代理器。

(4) 网页上的存取信息与Firefox浏览器浏览网页一样简单。

二. Tarreget Burp 套件工具
这一功能通常用于审查网站的目录和组成部分,例如学校管理系统的目录。
显示如下。
主机、提交方法、 URL、 参数、 状态代码、 标题、 评论、 时间等等都是检索的一部分 。
如果作者加上 " 登录页 " 评论,他或她可以对地址提出评论。
请求和答复,包括Raw、信头、Hex和HTML,可在右下角显示。
等,如下图所示。
选择要显示的信息, 单击站点地图左上角区域, 包括 HTML、 CSS 和 Pictures 。
,显示状态代码 2xx, 3xx, 4xx, 5xx等,显示和隐藏设置等等。
类型、 请求状态、 MIme 类型、 搜索查询、 文件后缀、 错误端口等, 按人要求
缩小需要的范围。
例如,作者设置仅显示两个xx状态代码页面,如下图所示。
同时,您可以通过使用不同的背景颜色来象征不同的函数或类别,使单独的条目个性化。您可以通过使用不同的背景颜色来象征不同的函数或类型,使不同的条目个性化。
因为软件包很重要, 您可以将当前软件包指定为可见的颜色, 以突出它的重要性 。
单击访问其他服务(如蜘蛛、范围等)的权利的链接。
如图所示,“范围”大多是与现场地图结合的过滤器。
Burp套件工具程序三
代理由四个标签组成:拦截、HTTP Hetroy、Websocket Hetroy和办公室。
1. 拦截模块
该模块可以停止,主要控制记录的数据包,以显示对 HTTP 请求和回答的更改。
被拦截的HTTP请求立即发送到其他模块。
例如,在启用拦截时, Fire Fox 浏览器键入用户名和密码以点击登录,您可以看到它。
Burp套房截获了用户名和密码。
Raw: 将软件包显示为纯文本 。

参数: 包括 URL 查询字符串、 cookie 请求, 您可以双击更改请求 。

信头: 显示获得的数据包的名称和值 。

六进制:可为数据包修改的二进制数据,当在 00 时切除时可用。

在此提供截获的数据, 密码MD5加密 。
在线解密密码为“ 123456”, 这当然是错误的用户名和密码 。
username=20190804
password=e10adc3949ba59abbe56e057f20f883e
HTTP Hetroy 模块2
即使互联网已关闭,模块也将记录通过代理服务器提出的所有请求。
主机(请求方法)、 URL(请求地址)、 参数(参数)、 编辑(编辑),
MIME 类型(响应 MLME 类型)、状态(状态)、长度(响应字节长度)、扩展(地址)
标题(页标题)、评论(注)、SSL、IP(日期IP地址)、Cookies、SLL、IP(日期IP地址)、Cookies、Cookies、Cookies、SLL、IP(日期IP地址)、Cookies(日期、日期、日期、日期、日期、日期、日期、日期、日期、日期、日期、日期、日期、日期、日期、日期、日期、日期、日期、日期、日期、日期、日期、日期、日期、日期、日期、日期、日期、日期、日期、日期、日期、日期、日期、日期、日期、日期、日期、日期、日期、日期、日期、日期、日期、日期、日期、日期、日期、日期、日期、日期、日期、日期、日期、日期、地点、地点、地点、地点、地点、地点、地点、地点、地点、地点、地点、地点、地点、地点、地点、地点、地点、地点、地点、地点、地点、地点、地点、地点、地点、地点、地点、地点、地点、地点、地点、地点、地点、地点、地点、地点、地点、地点、地点、地点、地点、地点、地点、地点、地点、地点、地点、地点、地点、地点、地点、地点、地点、地点、地点、地点、地点、地点、地点、地点、地点、地点、地点、地点、地点、地点、地点、地点、地点、地点、地点、地点、地点、地点、地点、地点、地点、地点、地点、地点、地点、地点、地点、地点、地点、地点、地点、地点、地点、地点、地点、地点、地点、地点、地点、地点、地点、地点、地点、地点、地点、地点、地点、地点、地点、地点、地点、地点、地点、地点、地点、地点、地点、地点、地点、地点、地点、地点、地点、地点、地点、地点、地点、地点、地点、地点、地点、地点、地点、地点、地点、地点、地点、地点、地点、地点、地点、地点、地点、地点、地点、地点、地点、地点、地点、地点、地点、地点、地点、地点、地点、地点、地点、地点、地点、地点、地点、地点、地点、地点、地点、地点、地点、地点、地点、地点、地点、地点、地点、地点
(请求时间),收听器端口(听器端口)。
当我们选择一项请求时,将显示关于他一揽子请求的信息以及关于他一揽子回应的信息。
点击一个数据包以访问细节,然后使用前一/后一功能切换到另一个数据包,您也可以同时切换到另一个数据包。
数据包被发送到其他功能模块。
三. 网页库历史模块
该模块用于记录WebSocket数据包,是HTML5中最复杂的通信功能之一,规定了各种参数。
双人通信频道可能只使用一个网络套接字,从而节省无谓的网络流量和成本。
降低网络延迟。
第四单元. 组织
该模块通常用于配置代理监听、请求和响应、拦截响应、匹配和替换、Ssl和其他特征。
(1)设置代理
它允许您通过监听您的浏览器提供的连接本地 HTTP 代理服务器来监测和截取所有请求 。
回答,这是BurpProxy过程的核心。 默认情况下, Burp的默认监听位置 在工作流程的中间。
址,端口8080。
(2)配置拦截规则
当选择下列规则来拦截匹配规则时,
列表中的规则设置为截取或转发数据。即使此复选框未勾选,
截取功能被禁用, 因为它无法截取数据包 。
如下图所示, 构建一条规则, 即拦截请求头中与 DVWA 相匹配的数据包。 我真的在使用它 。
为了发现他们寻求的数据包,他们可能需要制定日益复杂的规则。
(3) 制定拦截规则
拦截反应并改变返回值。
(4)Response Modification
可用于自动编辑相应的 HTML 应用程序响应的对响应执行的修改
例如,设置明亮的隐藏部分和隐蔽的隐藏窗体字段(播放隐藏的窗体) 。
html 标签, 用于类型为隐藏的 html 标签, 并很可能突出显示未隐藏的字段( 隐藏高亮)
分)。
示例如下:
remove javascipt form validation
删除 javascrip 窗体验证。 一些网站, 例如, 使用 JavaScript 过滤窗体的内容。 文本, 字符串长度
通过使用后缀、字符串格式等方式删除真实的 pavascript。
四. 泡泡套件工具栏抽样
以下是一个进行简单的暴风雨银行测试的地点的例子。 请注意, 这是 HTTP 登录请求 。
Burp套房是执行拦截请求和发现篡改请求参数的第一步。
TextBoxUserName=15200000000
TextBoxPwd=111111
第二步,右键单击接口,并从弹出菜单中选择“发送到入侵者”(Ctrl+I) 。
想要的数据被发送到入侵者模块, 入侵者会变红。
第三步,使用伯普套房工具的入侵模块 配置裂缝设置 并同时进行裂缝工作。
必须破译用户名和密码。
(1) 在入侵模块中,选择 Postion 选项,并单击 Clear 按钮解释相关默认值前后的细节。
殊符号“§”。
(2) 数据页面上的鼠标选择要求密码参数值(必须暴力打破的密码值),单
要显示位置,请单击“添加”按钮。
TextBoxPwd=§111111§
(3) 选择“有效载荷”选项,然后单击“从文件装入东西”。在弹出对话框中,选择暴力裂缝。
要导入解密密码列表,请打开密码文件,并单击“打开”按钮。
(4) 要开始裂缝测试,请单击 Startatack 按钮。
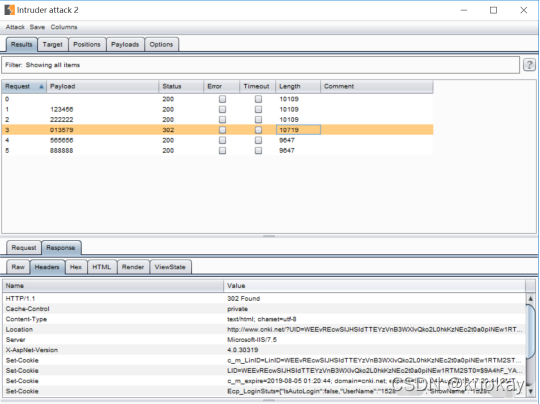
(5) 是否对弹出窗口中的“ 入侵后ack” 进行解释, 取决于返回的长度
这里隐藏的密码是"013579", 这是最长和最后的密码。 注意, 延长长度 。
么密码吻合就越大。
您也可通过寻找诸如回复回馈信息或状态回馈状态等具体信息来评估成功与否。
无法关闭临时文件夹:%s。
正确的密码产生以下信息:
(6) 试图通过破解密码着陆。
(7) 如果密码是使用MD5加密的,如上文第三部分所审查的网址所示,需要提供下列资料:
点击“ 发货处理” 中的“ 添加”, 您可以添加 Hashi MD5 加密 。
如下图所示,在此点点击攻击导致加密匹配。
V.. 插入在 Firefox 浏览器中访问 HTTPS 的安全证书
当我们希望访问HTTPS网站时,我们必须使用下列基本程序进口和安装Burp套房安装证书:
必须首先配置浏览器代理器 。
第二步,将 http://burp 输入到 URL 栏中, 然后返回到车上下载证书。 请记住证书不能为零字节 。
去找破解版。
第三步,向浏览器中导入证书,在firefox中,选项-> 高级->证书->查看证书->证书机
构。
第四步是进口证书并信任它

如下图所示:

第五步是找到HTTPS网站
相关新闻
- 2023-05-06 微pe怎么初始化U盘(微pe怎么恢复初
- 2023-05-06 Xp系统boot 进入pe(boot manager 怎么进入
- 2023-05-06 win pe修复bcdboot(pe修复系统)
- 2023-05-06 win7更新失败 pe(win7更新失败还原更
- 2023-05-06 u盘装了pe读取不了(u盘能进pe读取不
- 2023-05-06 u盘pe 发热(u盘发热烫手)
- 2023-05-06 u盘pe下看不到硬盘(u盘启动pe看不到
- 2023-05-06 pe盘 ntfs(u盘ntfs格式)
- 2023-05-06 sony笔记本进入pe模式(联想笔记本怎
- 2023-05-06 pe启动盘进不去(pe启动盘进不去系统
|
|
|
|
|
|
|
|
|
|
|
|
|
|
|
