企业使用Windows Sysprep工具来封装Win10、Win11操作系统(全网最新最全)
来源:http://www.tudoupe.com时间:2022-06-28
以前我分享过如何《
使用Windows Sysprep加密系统
》,但当时的书写很简短,我相信很多朋友还没明白。回顾我第一次做封面时,也是没有人教,阅读相关信息并与他人分享,那真是一场苦难,但还是个好苦难。这次重新编辑下,写的详细点,我希望你能帮助我,少走些弯路。
1、制作模板机
1.安装操作系统、原始网站驱动器和需要标准化的软件的计算机。
注意事项:
(1)操作系统最好是进入Windows网站或msdn下载安装正式纯版,不要使用DellLenovo和其他制造商的工厂系统,从工厂系统外经常做一些更改,封装后很容易出现许多奇怪和奇怪的问题;
(二)计算机必须配备通用的软件和工具;
(三)最好不要把 antivirus软件包起来;
(4)如果您想安装语言包,您必须使用lpksetup来安装语言包,否则包装将报告错误;
(5)不要打开Microsoft Store,因为Microsoft Store可能在打开后在系统上自动更新当前用户安装的UDP应用程序,并且在安装后会造成一个包错误消息。 类似地,您不需要在Microsoft Store安装UDP应用程序;
(六)不要添加域名,因为每个计算机的主机名称不同,等系统手动更改后再添加域名;
如果企业有多个类型的电脑,为了减少驾驶问题的影响,建议每个类型的电脑分别包装,以后避免不必要的麻烦.然而,既然现在Win10可以自动下载兼容的驱动程序,你可以尝试安装其他模型的电脑;
(8)在所有安装设置完成后重新启动计算机。在关闭系统之前,确保计算机没有改变,系统没有异常。
1.2创建第一个登陆计划任务
创建首次登陆计划任务主要是解决系统包装之前无法解决的一些问题。目前我遇到的三个主要问题:
(1)具有独特的NVIDIA的笔记本电脑,系统在微软商店出现安装NVIDIA控制面板,但是,在谈论不下载到微软商店安装之前(一些戴尔电脑需要安装Waves MaxxAudio Pro来使用耳机的麦克风功能,如要实施包装,则可参照该案例);
(2)Windows11系统封装会造成无法打开Windows安全中心的问题,您必须使用powershell命令重新安装Windows安全中心应用程序;
(3)现在笔记本电脑在安装Windows11后会自动打开bitlocker加密(部门版本Win10也会),但用户不知道如何管理秘密钥匙,一些公司也使用本地帐户,这对经理来说是个噩梦。如果有问题,你找不到钥匙,数据就都没了,详情见
为了您的数据安全,请立即关闭新电脑的位锁!
》。所以我通常不会打开这一边的位锁加密,对电脑存储的信息更敏感的人,例如财务人事;你可以手动重新获得bitlocker加密,将密钥保存到服务器上。
1.2.1获取NVIDIA控制面板的apx文件
(一)在MicrosoftAppStore页面上找到NVIDIA控制面板,并复制链接地址;

(2)到
https://store.rg-adguard.net/
连结本网站,单击确认,下载列表会显示出来,点击最新版本.appx文件可以下载,在C磁盘上下载一个名为“工具”的新文件夹后,把下载的文件放在里面.

1.2.2写电力壳脚本
将下面的代码复制到日志中,并将其重新命名为: ps1格式的powershell脚本文件放在新创建的"工具"文件夹中,最好使用英文名称,没有空间。
1.2.3创建项目任务
(1)创建一个计划的任务,叫做"FixSomeProblemsOnFirstLogin",可以选择其他名字,但必须是英语,而不是空白,并与上述脚本中禁止的计划任务名称一致,选择“使用最大功率运行”,配置选项[Windows 10];
(二)创建新的触发器并启动任务选择[登录时间];
(三)选择“启动程序”并填入程序或脚本中的功率壳的路径,创建新的操作:
添加参数处输入:
[-executionpolicy unrestricted] 参数为脚本的无限制执行,后面的[-file] 参数为脚本路径;
(四)取消“只在计算机使用AC时启动此任务”选项,并根据需要配置其他选项;
(五)在确认后,单击完成指定任务的创建,希望的效果是系统在安装后首次登录时自动运行预定任务,跑步应该解决我们想要解决的一些问题,然后脚本的最后一行自动 disabled this scheduled task,仅在第一次登录时执行运行效果。你可以重新启动电脑,看看下列结果是否符合你的期望,记住在包装之前要启用这个计划任务。
1.检查系统文件是否损坏,并尝试修复
打开CMD并执行下列命令
实现无值警卫的自动响应安装
计算机在第一次安装后进入obe开箱体验阶段,创建此文件实现无视自动安装,跳过obe阶段,并设置一些计算机设置。
2.1安装Windows ADK
到
https://docs.microsoft.com/zh-cn/windows-hardware/get-started/adk-install
下载ADK工具以匹配当前系统版本,你只需要安装部署工具的功能,在其他计算机上安装,不要安装在附带的电脑上.


2.2创建自动响应文件
ISO/sources/install in Windows mirror in advance. wim文件被复制并选择在Windows系统视频管理器中创建一个自动响应文件;


(二)新的答复文件;
现在我需要跳过Obe的舞台,只要设置一个计算机类型,下面是如何满足我的需要的一个例子,扩展组件,"amd64_Microsoft-Windows-Shell-Setup_10".0.2200.65_neutral finds OEM Information,右击添加设置,发送4特殊(4);
(四)请参阅以下图表,“Junson”改为公司英文缩写;
(五)在下图中设置计算机类型;
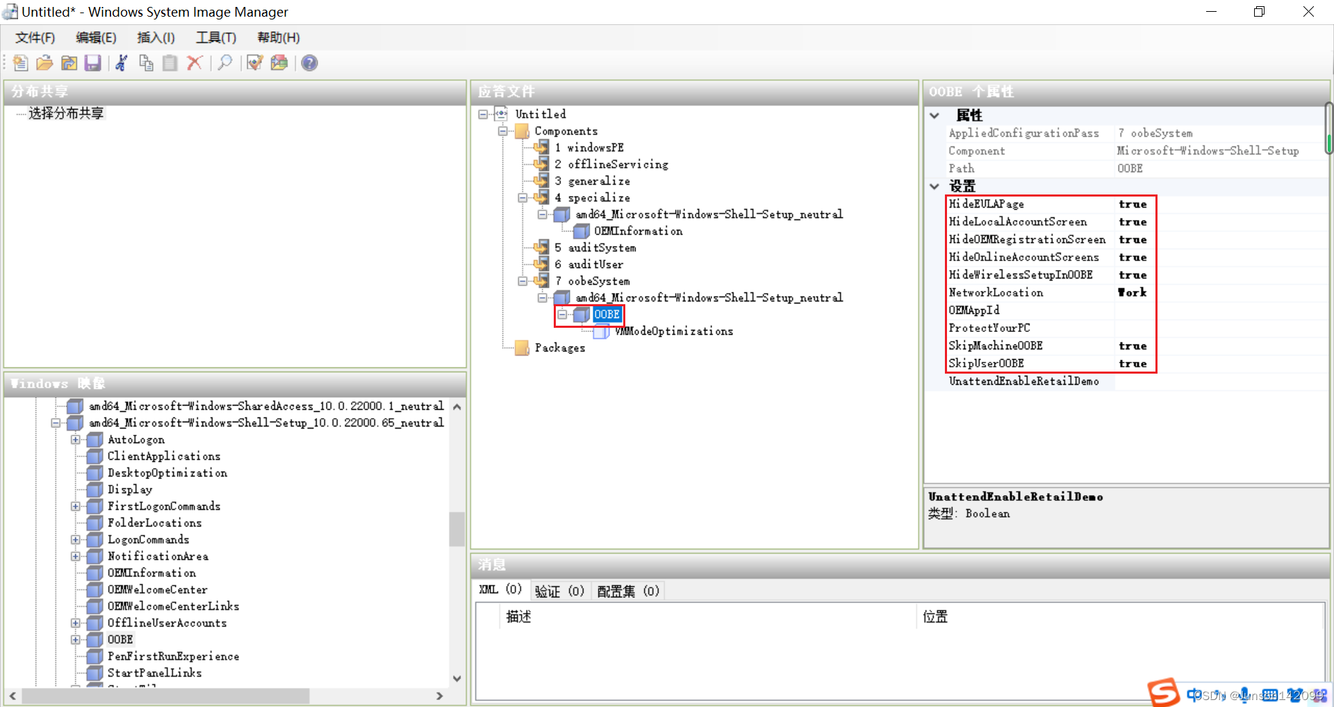
(6)找到"OOBE"并右击"添加设置发送7 oobeSystem(7)";
(7)请参阅以下图表,以建立跳过卵泡阶段;
(8)在下面的条文中可以找到更多的设置:
How to create an unattended installation of Windows 10
完成后,响应文件将被保存,并被命名为 unattend."xml".
3、开始封装
将应答文件unattend.xml放到要封装的电脑的C:WindowsSystem32Sysprep目录中,封装系统前要确保此次开机电脑没有任何更改且系统没有任何异常。打开CMD并执行下列命令
如果这个提示失败,您可以在C:WindowsSystem32SysprepPanther找到 setupact。
注意,在封装完成后,计算机将自动关闭。下一次打开计算机时,它不能进入系统,它必须直接进入PE系统以输出镜子,否则刚封装的系统如果进入系统,就不能封装。
4、导出镜像
输入PE系统,打开cmd以输出镜子,使用DISM command.wim格式
例如,C分区的系统备份位于D分区的根目录中,备份文件叫做Thinkpad_T14_Win11.wim,它可以被封装并在PE系统CMD中执行下列命令
一旦成功,我们就会得到它。 wim格式系统安装了视频,保存了文件,并可部署到WDS服务器,或安装在PE的Windows安装程序。
5、常见问题
问题1, 封装失败, 检查日志提示:
Package Microsoft.OneDriveSync_21220.1024.5.0_neutral__8wekyb3d8bbwe was installed for a user, but not provisioned for all users. This package will not function properly in the sysprep image.

原因:
有些UWP应用程序安装了自动更新,但这些更新只用于当前用户更新,所以它们需要被卸载。如果您想安装UWP应用程序,请参考上面的安装NVIDIA控制面板的方法。
解决方法:
使用powershell去卸载,在管理模式中打开powershell,输入以下命令,并找到应用程序,星是坐标:

找到后,将它添加到上面的命令中| Remove-AppxPackage卸载此UWP应用程序:
问题2,一些软件如附带搜索狗输入方法或WinRAR报告错误
原因:一些国内软件在在线搜索后有一个壳,或者安装包有某些原因使其在包装后无法卸载或无法使用。
解决方法: 封装后, 使用第一个登录任务脚本并添加默认参数到默认安装中.
问题三,在包装后,有些设置不再可用
原因:封装不是克隆的,它不是在封装前的样子,而是在安装后的样子。 有一篇非常好的文章,你可以理解:封装和克隆的简要介绍
相关新闻
- 2023-04-16 2台电脑怎么共享(2台电脑怎么共享
- 2023-04-16 主板检测卡代码(电脑主板检测卡代
- 2023-04-16 dnf未响应(dnf未响应老是上不去)
- 2023-04-16 ppoe(pppoe拨号上网)
- 2023-04-16 网速不稳定(网速不稳定是路由器的
- 2023-04-16 wds状态(Wds状态成功)
- 2023-04-16 光标键(光标键不动了怎么办)
- 2023-04-16 电脑提速(电脑提速100倍的方法)
- 2023-04-16 切换用户(切换用户怎么切换回来
- 2023-04-16 数据包是什么(产品数据包是什么
|
|
|
|
|
|
|
|
|
|
|
|
|
|
|
