【最全最细】Linux系统服务器使用Tensorboard实现可视化操作
来源:http://www.tudoupe.com时间:2022-07-05
问题描述:
训练过程的可视化是用Tensorboard在您自己的Windows电脑上观看深层学习的特别复杂,事实上,它只需要输入您的浏览器 localhost:6006 您可以查看训练过程,并载入您已经运行的训练模块。
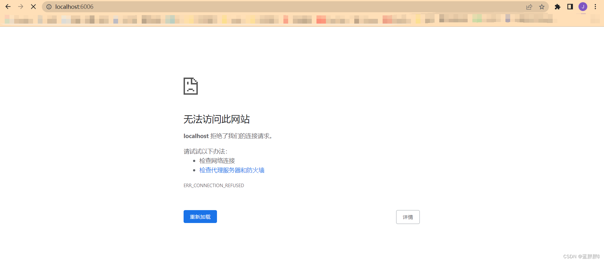
但是,在Linux系统或Linux服务器上运行代码,然后在浏览器中输入本地主机: 6006 你会找到这个页面。

不要担心,这里是如何查看最详细和最新的手头指令,一次一步,准确指导!
问题解决
为了解决上述问题: 我不能展示自己的训练模型, 所以我能解决它.
1.Xshell属性设置
点击Xshell软件的这个图标->【属性】

然后会出现用户的属性页面,依次点击【隧道】-->【添加】

然后进入第一个窗口1-65535在终端之间。我进入 【16666】 第二个窗口输入我们默认的 【6006】 端口号

如果您的第一个端口输入超过上述范围,您将被提示如下。

输入后,单击[完成],然后我们可以看到我们刚设置的参数。
再点【确定】
不连线天索板
首先, 连接到Linux服务器, 登录到用户帐户密码, 否则, 你可以看到下面的条文.
为了保险起见,让我们输入下面的代码。再检查是否安装了传感器板.如果你安装好了,一个行后又一个行.。措辞,如果你没有安装,等待安装即可,成功安装...】

接下来,你需要知道你的运行模型结果的文件,通常是运行/exp。 当然,你需要知道你的参数设置是什么。
然后当然当然当然当然当然!切入您的虚拟环境,代码如下
在下面的格式中,请记住将关键信息更改为自己的,否则它不会工作。
tensorboard --logdir=[存储模型的绝对路径] --port 6006
或者是
tensorboard --logdir [您的模型存储的绝对路径] --port 6006
例如,我的就是:
两者都可以实现,只要根据你的意愿选择一个高效的方案就足够了。
然后, 这个页面出现, 代表了成功:

或者是
仔细看, 我的 [--logdir] 后面还有任何 [=] 可以实现哦!
然后打开浏览器(推荐谷歌浏览器)并输入此格式的URL来查看
本地主机:第一步设置的听力端口。
我的听力端口是166,所以我的地址是:

现在已经解决了。 这里你可以看到单一模型的效果。 最后将介绍多个模型的效果。
哦,这不是很神奇!
如果完成,您可以直接在Xshell软件输入页上单击Ctrl+C来停止可视化。
3.小技巧
当我们运行自己的模型时,我们肯定会运行几个模型来进行比较,所以我们怎么能同时看到模型之间的比较呢? 下载一个模型的磁盘,然后手动比较?
下面教你一个方法,这个方法是,我们使用天索板 load all the models in the root directory to see the effect of all the models,并且在天索板上,你可以查看一个特定的模型,或者选择指定的几个外观对比效果下面教你怎么做:
我们只需要知道模型的根目录,然后在[--logdir]后面添加根目录。
例如,我的训练模型正在运行,所以我只需要输入以下代码。

打开浏览器的实现效果是:
错误做法:
1.如果您直接进入基环境,下列提示会显示出来:
![]()
2.当您输入以下代码时,两个实体之间有一个空位!!一个空位!!一个空位!!如果您击中多个空位,您将被提示下列错误。
![]()
3.如果您不输入一个绝对路径,而是一个绝对路径,您将被提示不找到文件!而且您将一直寻找错误!例如:

这是文章的结尾。 欢迎继续关注, 关注更多质量内容!
相关新闻
- 2022-08-04 WPF的由来
- 2022-08-04 Win11勒索软件防护怎么打开?Win11安
- 2022-08-04 Windows系统jdk的配置
- 2022-08-04 Windows10 OneNote怎么重新登录?如何重
- 2022-08-04 超好用的 Windows 效率工具推荐
- 2022-08-04 Windows如何在CMD或PowerShell中配置代理
- 2022-08-04 powershell和cmd对比
- 2022-08-04 【QT】Windows下QT下载安装
- 2022-08-04 windows下 C++ 实现类属性的get和set方
- 2022-08-04 Win11快速助手在哪里?Win11打开快速
|
|
|
|
|
|
|
|
|
|
|
|
|
|
|
