Windows下JMeter的下载和安装启动以及JMeter的压测接口。(详细教程)
来源:http://www.tudoupe.com时间:2022-07-03
1.JMeter下载路径: http://jmeter.Apache.org/download_jmeter.cgi

2.下载之后选择一个目录解压------>首先要配置jdk的环境,在这里就不赘述了,下面统一贴图。
3.配置与jdk相似的JMeter环境变量,在系统变量中创建新的变量,并先粘贴它们
![]()
完成新系统变量后单击
![]()
你将进入这个对话框,然后可以添加它,然后直接启动JMeter
4.启动JMeter
打开解压后的文件夹----->打开bin文件------>双击打开

成功

JMeter工具页

成功打开两个页面
最初开放的是一个英语接口,很容易调整到中文,

5.使用
接口压测
右击测试计划,添加一个线程组,选择如下

在添加线程组之后,您可以开始设置压力参数

右击您刚刚添加的线程组,选择如下

添加一个接口以准备测试

注:如果您也是邮件请求者,并且需要手动添加请求头,也是很容易的

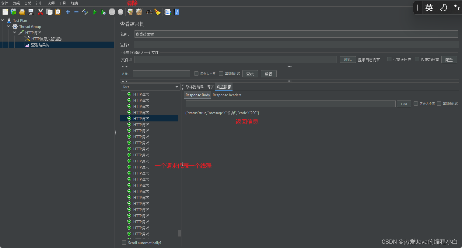
然后添加“视图结果树”来查看接口调用状态

现在我们可以开始测试

测试成功

相关新闻
- 2022-08-04 WPF的由来
- 2022-08-04 Win11勒索软件防护怎么打开?Win11安
- 2022-08-04 Windows系统jdk的配置
- 2022-08-04 Windows10 OneNote怎么重新登录?如何重
- 2022-08-04 超好用的 Windows 效率工具推荐
- 2022-08-04 Windows如何在CMD或PowerShell中配置代理
- 2022-08-04 powershell和cmd对比
- 2022-08-04 【QT】Windows下QT下载安装
- 2022-08-04 windows下 C++ 实现类属性的get和set方
- 2022-08-04 Win11快速助手在哪里?Win11打开快速
|
|
|
|
|
|
|
|
|
|
|
|
|
|
|
